作者:Nathan Xu,AMD工程师;来源:AMD开发者社区
这篇blog介绍在ZCU106上创建Video Multi-Scaler IP的Vivado和Petalinux工程, 在ZCU106上run生成的image, 并测试生成的图像文件, 以及常见问题的debug。
Vivado工程:
1. 打开Vivado 2022.2, 按照PG325 -> ch.6 Example Design的步骤, 打开Multi-scaler的example, 步骤如下:
To open the example project, perform the following:
Select the Video Multi-Scaler IP from the Vivado IP catalog.
Double-click the selected IP or right-click the IP and select Customize IP from the menu.
Configure the build-time parameters in the Customize IP window and click OK. The Vivado IDE generates an example design matching the build-time configuration.
In the Generate Output Products window, select Generate or Skip. If Generate is selected, the IP output products are generated after a brief moment.
Right-click Video Multi-Scaler in the Sources panel, and select Open IP Example Design from the menu.
In the Open IP Example Design window, select example project directory, and click OK.
2. Example工程打开之后, 在BD工程里加入AXI GPIO IP和slice, 加入AXI GPIO和slice是为了替换PS GPIO EMIO. AXI GPIO和Slice IP配置如下:


3. 删除原先GPIO EMIO到Multi-Scaler IP的reset连线. 把AXI GPIO和slice直接连接到Multi-Scaler IP的reset管脚, 如下:

4. 或者打开Viavdo 2022.2 GUI界面, 确保重建BD工程的tcl文件”multi_scaler_22_2.tcl”在当前路径下, 然后运行”source ./multi_scaler_22_2.tcl”, 重建BD工程. 如下所示:
”multi_scaler_22_2.tcl”见附件

5. 当BD工程建好之后, 选中BD文件, 按右键, 选择”create HDL wrapper”.

6. 在“create HDL wrapper”对话框中, 选择”let Vivado manage wrapper and auto-update”. 如下:

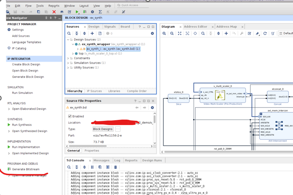
7. 然后点击“generate Bitstream”

8. Bitstream成功生成后, 选择File -> Export -> Export Hardware”

9. 选择Next

10. 选择“Include Bitstream”.

11. 选择export XSA的路径.

Zynq MPSoC
Zynq® UltraScale+™ MPSoC(多处理器系统芯片)是赛灵思(Xilinx)推出的一款集成了处理器系统和可编程逻辑的器件。这一系列芯片采用 UltraScale+ 架构,结合 ARM 处理器和可编程逻辑,为嵌入式系统提供了灵活性和高性能。
Zynq UltraScale+ MPSoC 适用于嵌入式系统设计,特别是对于需要高度定制和硬件加速的应用。它为设计人员提供了处理器和 FPGA 的集成解决方案,以满足各种复杂系统的需求。